Monday, February 27, 2012

Lync Mobile "Call via Work - Bring Your Own Device

Det er nylig sluppet en ny versjon av Lync klienten for Android. Hovedsaklig er funksjonalitetene tidligere omtalt, men det er kommet en del ny funksjonalitet nå. Blandt annet en Call via Work mulighet som er fin for de som ikke benytter seg av Telenor One Phone konseptet. Her snakker vi om Bring Your Own Device muligheter.

Klienten startes og logges inn på samme måte som tidligere beskrevet. Vi ser nå at det har kommet en ny «tab» som kalles Numerisk Tastatur. Dette er Microsoft sin tilnærming til One-Number konseptet hvor tanken er at nummerserien som er tilknyttet Lync er bedriftens offisielle nummerserie, og ikke mobil nummer serien slik Telenor har lagt opp løpet. 

Vi kjører jo Telenor metoden internt i IT Partner samt hos flere kunder. Vi er derfor kjent med denne måten å løse dette på (skjult nummerserie i Lync og tilhørende «låst nummervisning» samt dobbeltanrop på mobilene). 

Microsoft sin måte å løse dette på benytter vi nå i en leveranse til noen kunder som er Netcom kunde som følge av totalt fravær av dekning for Telenor mobil på kundens lokasjoner. Her vil Lync nå ta over den offisielle nummerserien fra en gammel Alcatel sentral. Dette vil si at hver brukers kontornummer nå blir knyttet inn til Lync klienten. Når de så ringer fra Lync, vil kontornummeret vises ut. Som sentralbord tjeneste benytter de Respons Grupper i Lync. 

Med den nye Lync mobilklienten vil de nå få muligheten til å ringe ut fra Lync via mobilen og slik vise nummeret tilhørende Lync (kontornummeret) ved utgående samtaler. 

Bruk av «call via work» forutsetter at Lync kjenner til mobilnummeret som brukeren benytter, og det settes enkelt opp i Lync Mobile klienten under Alternativer:
Brukeren kan nå gå til det numeriske tastaturet og taste inn det nummeret en vil ringe opp:

Nå vil Lync serveren først ringe opp mobiltelefonnummeret som er registrert på klienten før den utgående samtalen settes opp. Den utgående samtalen vil i dette tilfellet vise nummeret som er registrert på brukeren i Lync, og slik sett er One Number konseptet ivaretatt med fokus på nummerserien tilknyttet Lync. 


Dette vil være helt uavhengig av brukerens mobilnummer. Dette er jo også i tråd med Bring Your Own Device som nå er så populært. Ansatte kan installere Lync på sine private smart telefoner og benytte de til å ringe ut med bedriftens nummerserie!

Problem med Mobilt Bedriftsnett

Pr. i dag så fungerer ikke denne funksjonen for kunder som har kombinasjonen Lync og Telenor Mobilt Bedriftsnett med Låst Nummervisning. Der kommer følgende feilmelding i Lync Mobil klienten ved forsøk på Call via Work:
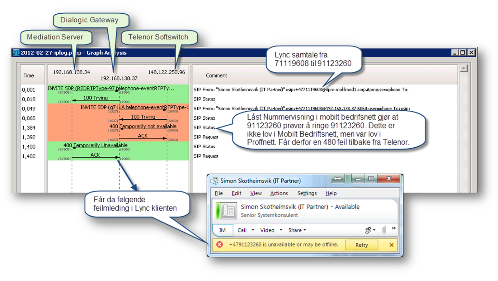
Dette skyldes at samtaler fra mobilnummer til eget mobilnummer (som følge av låst nummervisning) ikke er akseptert i Mobilt Bedriftsnett, noe det var/er i Proffnett. Dette problemet eksisterer derfor også i Lync klienten på PC'n hvor brukerne ikke kan ringe sine egne mobilnummer. 

Vi får også bekreftet dette ved å logge SIP pakker på vår Dialogic Gateway (eller evt. Mediation Serveren for de kunder som ikke har Dialogic Gateway):


Telenor Jobber med en endring av sin tjeneste der «Låst Nummervisning» ikke blir brukt om det medfører at «From» og «To» blir like i en samtale som settes opp. Dette vil da løse denne typen problemstillinger og det vil tillate bruk av Call via Work, selv om det er en meningsløs funksjon for disse kundene som samtidig bruker «låst nummervisning». Dette kommer sansynligvis på plass fra Telenor i løpet av inneværende uke.

No comments:

Post a Comment